撰文:佐爷
大模型的黑箱让人抓狂,区块链希望让透明的白盒发生在科研上。
1943 年,量子态的喵主人薛定谔在都柏林进行了一场高难度演讲,从统计物理学的角度论证原子、生命和细胞的关系,彼时,大洋彼岸的少年沃森只有 15 岁,只不过已经是芝加哥大学新生。
沃森在读到薛定谔演讲后成书的《生命是什么》,确定遗传学将是自己的终生志向。
十年后,当已经取得博士学位的沃森提出 DNA 的双螺旋结构时,25 岁的年轻人已经提前锁定诺贝尔奖。
嫁接、克隆到基因编辑
我家门前有两棵树,一棵是枣树,另一棵也是枣树。
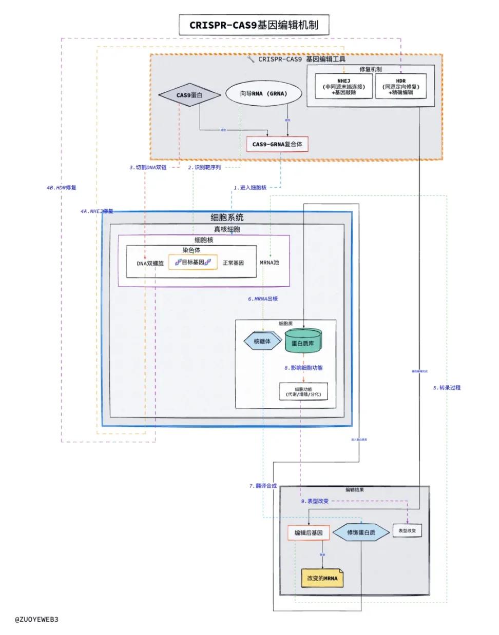
上过初中的人类都知道,基因是 DNA 的信息片段,如同代码中的「函数体」,是最基本的功能实现,而 DNA 就像是实例模块,RNA 就像是路由和通信功能,将基因信息传导给特定对象。
沃森发现了 DNA 的结构,但是人类并不知道如何利用,这就像我们知道量子态的猫,但是猫好找,量子通信还要熬很多年。
至少沃森比薛定谔幸运,2012 年夏彭蒂耶(Emmanuelle Charpentier)和道德纳(Jennifer Doudna)发现了 CRISPR 序列和 Cas 蛋白可以组合,通过人为切断特定序列,并插入自身想要的信息片段,最后利用人体修复机制,在不知不觉间完成移花接木。
真的很像园艺剪枝,从肉眼可见的枝干相互对接,在不明白生物机理的作用下,也可知道不同植物间的匹配关系——只需要不断的实验即可。
实验可以继续,克隆也是如此,细胞核和细胞质也可以分离和「对接」,在不断的试验下,克隆可以实现同分异构体的奇妙效果,一如《生命是什么》中所言。
基因编辑并不神秘,克隆的进一步,从尺寸上的进一步微观化,就像原子视角的生命不过是热运动的最终冷寂的不可逆过程,如同时间,或许可以伸展、压缩,但是永远不可逆。
人类可以嫁接果树,人类可以克隆动物,那么人类可以编辑人类吗?
2018 年,疯狂科学家贺建奎成为了夏娃或者那条蛇,对一对患有双胞胎胚胎进行基因编辑,而他们的父母患有艾滋病,人类就此打开潘多拉的魔盒,克隆动物可以人道销毁,基因编辑的人类还是人类吗?

图片说明:CRISPR-Cas9 工作原理,图片:@zuoyeweb3
但是基因层面的深入,对于某个人群有致命诱惑——长寿,找到影响寿命的基因片段,像金将军的黑客一样,将其数值从 100 修改至 ♾️,哪怕只能加个 0 也足够了。
2023 年,Paradigm 联合创始人 Fred Ehrsam 决定离开加密行业,成立生物科研公司 Nudge,刚好,Fred 还是 Coinbase 联合创始人,2017 年公司上市后转进加密 VC。
也是在 2017 年,Paul Kohlhaas 进入 Consensys 担任 BD 主管,但是一年后便离职创业,为什么不拿区块链做点更有意思的事?
比如搞科研,2018 年 Molecule 成立,这是较早一批探索区块链和科研,尤其是生物研究的结合,与此同时,Alpha Go 的母公司 DeepMind 的生命科研模型 AlphaFold 已经在 2016 年发布,并且显示出其在蛋白质结构观测领域的威力。
2020 年,AlphaFold2 成功解决蛋白质折叠问题,25 岁的沃森预定了诺奖,这一次 4 岁的 Alphaflod2 也预定了 2024 年的 50% 诺贝尔化学奖。
Fred 2023 转行年甚至不算早,早在 2020 年,Coinbase 另一位创始人 Armstrong 已经发起成立 ResearchHub,用以将大学——论文——基金的体制化研究流程分解,引入激励机制,让大学主导职称,论文出版商获利,基金申请拿捏三座大山从学者头上搬去。
尤其是,学者向出版商的投稿论文费用自担,但是出版商为其选定的审议人往往是无偿劳动,只有出版商在中间赚差价。
一切要素都凑齐,AI、科研和论文都在向生命科学汇集,21 世纪果然是生物的世纪。
币圈送长生,先求不死药
去中心化科研 (DeSci) 是打着生命科学研究的医药研发。
DeSci 是 AI4Sci 运动的币圈改造版,但是高度聚焦于 AI、生命科学和新药研发上,也许中间还走过 Meme 化的「弯路」,还记得 Paul Kohlhaas 的 Molecule 吗,2022 年甚至得到 Balaji 的投资,没人能拒绝长寿诱惑。
再进一步,2022 年 Paul Kohlhaas 成立 Bio Protocol,开始研发能让币圈大佬活的更长的产品,其下分多个子 DAO,兼顾从男性头到尾,人生各方面的科学奥妙。
2024 年,「重生」后的 CZ 和 Vitalik 一起出现在曼谷 DeSci Day 上,那时的小 V 现在的 V 神还向年长的 CZ 推荐了 Bio Protocol 旗下 Vita DAO 的补剂 VD001。
然后,Bio 成功得到 CZ 旗下 YZi 投资,代币顺利也走向币安,并且 Paul Kohlhaas 挺会整活,还跟上时代做了模仿 PumpFun 的 Pump Scicence,Meme 加科学研究有没有搞头?
但是,Bio 冲高之后,便是交付结果的不满意,在传统科研领域,一款新药的研发动辄上 10 亿美元,耗费数年甚至数十年的时间,而 Bio 的二级市场等不了五分钟,拿了钱不拉盘,真去搞科研就是原罪。
故事没有终结,因为 Agent 浪潮来了,AI Agent 真的有望改变科研的效率,更好玩的是 ResearchHub 在 2025 年 2 月获得 Boost 200 万美元投资,DeSci 的 Agent 发文也有人审稿了。
2025 年 8 月,Bio Protocol 发布 V2 计划,打造全新的 Launchpad、BioXP 积分计划,以及 BioAgents,用的还是 ElizaOS 打造,再一次紧跟时代。
短短 7 天内,已经有超过 1 亿枚 BIO 质押,不过 8 月 7 号一天涌入 8000 万枚,所以数据多少还是存在一些问题,除此之外,V2 计划设计的经济学更为合理。
小市值避免抛压,鼓励持续对项目赞助。

图片说明:$BIO 质押数据,图片:@cl2pp
不过,Bio Protocol 代表的 DeSci 要比 AI4Sci 的进度慢,AlphaFold 已经在 2021 年开源数据库,迄今只为已经公布 2 亿个蛋白质结构,基本涵盖已知物种。
深感进度落后,Bio Protocol 一直希望美国药监局 FDA 公布或者整合大型医药公司积攒的数据,用以加速开源科学研究。
除此之外,Bio V2 预计会在阿联酋推动多款新药上市,将传统的研发流程极大缩短,而中东宽松的人体实验限制也会让生命科研的速度提升,只不过是贺建奎还是沃森那就不得而知了。
结语
GPT-5 效果令人失望,但是在细分领域,比如医学、科研领域,我们还能静待 Scaling Law 花开,这些高价值领域的数据潜力还未被彻底挖掘,一旦有所进步,反而会给人类认知带来巨大提升。
也在生命科研领域,硅谷的 Colossal 复活古生物计划一直在推进,用的也是 CRISPR-Cas9 技术,比如将猛犸象和老鼠结合而来的「长毛鼠」,远古巨狼培育的纯白巨大恐狼。
也许有一天,人类会进化,也有有一天,人类会灭亡。

